用EA 建模設計Blog全過程 第一篇

UML實踐----用例圖、順序圖、狀態圖、類圖、包圖、協作圖

™),這篇課程的目的是展示出UML的精彩之處。

UML中有九種建模的圖標,即:

  • 用例圖
  • 類圖
  • 對象圖
  • 順序圖
  • 協作圖
  • 狀態圖
  • 活動圖
  • 組件圖
  • 配置圖

為什麼UML很重要?

為了回答這個問題,我們看看建築行業。設計師設計出房子。施工人員使用這個設計來建造房子。建築越複雜,設計師和施工人員之間的交流就越重要。藍圖就成為了這個行業中的設計師和施工人員的必修課。

寫軟件就好像建造建築物一樣。系統越複雜,參與編寫與配置軟件的人員之間的交流也就越重要。在過去十年裏UML就成為分析師,設計師和程序員之間的“建築藍圖”。現在它已經成為了軟件行業的一部分了。UML提供了分析師,設計師和程序員之間在軟件設計時的通用語言。

UML被應用到面向對象的問題的解決上。想要學習UML必須熟悉面向對象解決問題的根本原則――都是從模型的建造開始的。一個模型model就是根本問題的抽象。域domain就是問題所處的真實世界。

模型是由對象objects組成的,它們之間通過相互發送消息messages來相互作用的。記住把一個對象想象成“活着的”。對象有他們知道的事(屬性attributes)和他們可以做的事(行為或操作behaviors or operations)。對象的屬性的值決定了它的狀態state。

類Classes是對象的“藍圖”。一個類在一個單獨的實體中封裝了屬性(數據)和行為(方法或函數)。對象是類的實例instances。

用例圖

用例圖Use case diagrams描述了作為一個外部的觀察者的視角對系統的印象。強調這個系統是什麼而不是這個系統怎麼工作。

用例圖與情節緊緊相關的。情節scenario是指當某個人與系統進行互動時發生的情況。下面是一個醫院門診部的情節。

“一個病人打電話給門診部預約一年一次的身體檢查。接待員找出在預約記錄本上找出最近的沒有預約過的時間,並記上那個時間的預約記錄。”

用例Use case是為了完成一個工作或者達到一個目的的一系列情節的總和。角色actor是發動與這個工作有關的事件的人或者事情。角色簡單的扮演着人或者對象的作用。下面的圖是一個門診部Make Appointment用例。角色是病人。角色與用例的聯繫是通訊聯繫communication association(或簡稱通訊communication)

ea畫順序圖中的異步消息_ea畫順序圖中的異步消息

角色是人狀的圖標,用例是一個橢圓,通訊是連接角色和用例的線。

一個用例圖是角色,用例,和它們之間的聯繫的集合。我們已經把Make Appointment作為一個含有四個角色和四個用例的圖的一部分。注意一個單獨的用例可以有多個角色。

ea畫順序圖中的異步消息_UML_02

用例圖在三個領域很有作用。

  • 決定特徵(需求)。當系統已經分析好並且設計成型時,新的用例產生新的需求
  • 客户通訊。使用用例圖很容易表示開發者與客户之間的聯繫。
  • 產生測試用例。一個用例的情節可能產生這些情節的一批測試用例。

類圖

類圖Class diagram通過顯示出系統的類以及這些類之間的關係來表示系統。類圖是靜態的-它們顯示出什麼可以產生影響但不會告訴你什麼時候產生影響。

下面是一個顧客從零售商處預定商品的模型的類圖。中心的類是Order。連接它的是購買貨物的Customer和Payment。Payment有三種形式:Cash,Check,或者Credit。訂單包括OrderDetails(line item),每個這種類都連着Item。

ea畫順序圖中的異步消息_ea畫順序圖中的異步消息_03

UML類的符號是一個被劃分成三塊的方框:類名,屬性,和操作。抽象類的名字,像Payment是斜體的。類之間的關係是連接線。

類圖有三種關係。

  • 關聯association-表示兩種類的實例間的關係。如果一個類的實例必須要用另一個類的實例才能完成工作時就要用關聯。在圖中,關聯用兩個類之間的連線表示。
  • 聚合aggregation-當一個類屬於一個容器是的一種特殊關係。聚合用一個帶菱形的連線,菱形指向具有整體性質的類。在我們的圖裏,Order是OrderDetails的容器。
  • 泛化generalization-一個指向以其他類作為超類的繼承連線。泛化關係用一個三角形指向超類。Payment是Cash,Check和Credit的超類。

一個關聯有兩個尾端。每個尾端可以有一個角色名role name來説明關聯的作用。比如,一個OrderDetail實例是一個Order實例的項目。

關聯上的方向性navigability箭頭表示該關聯傳遞或查詢的方向。OrderDetail類可以查詢他的Item,但不可以反過來查詢。箭頭方向同樣可以告訴你哪個類擁有這個關聯的實現;也就是,OrderDetail擁有Item。沒有方向性的箭頭的關聯是雙向。

關聯尾端的數字表示該關聯另一邊的一個實例可以對應的數字端的實例的格數,通過這種方式表達關聯的多樣性multiplicity。多樣性的數字可以是一個單獨的數字或者是一個數字的範圍。在例子中,每個Order只有一個Customer,但一個Customer可以有任意多個Order。

下面這個表給出了最普遍的多樣性示例。

多樣性

意義

0..1

0或1個實例. n..m符號表示有n到m個實例

0..*  or  *

沒有實例格數的限制(包括沒有).

1

只有一個實例

1..*

最少一個實例

每個類圖包括類,關聯和多樣性表示。方向性和角色是為了使圖示得更清楚時可選的項目。

包和對象圖

為了簡單地表示出複雜的類圖,可以把類組合成包packages。一個包是UML上有邏輯關係的元件的集合。下面這個圖是是一個把類組合成包的一個商業模型。

dependencies關係。如果另一個的包B改變可能會導致一個包A改變,則包A依賴包B。

ea畫順序圖中的異步消息_ea畫順序圖中的異步消息_04

包是用一個在上方帶有小標籤的矩形表示的。包名寫在標籤上或者在矩形裏面。點化線箭頭表示依賴

對象圖Object diagrams用來表示類的實例。他們在解釋複雜關係的細小問題時(特別是遞歸關係時)很有用。

這個類圖示一個大學的Department可以包括其他很多的Departments。

ea畫順序圖中的異步消息_類圖_05

這個對象圖示上面類圖的實例。用了很多具體的例子。

UML中實例名帶有下劃線。只要意思清楚,類或實例名可以在對象圖中被省略。

ea畫順序圖中的異步消息_ea畫順序圖中的異步消息_06

每個類圖的矩形對應了一個單獨的實例。實例名稱中所強調的UML圖表。類或實例的名稱可能是省略對象圖表只要圖的意義仍然是明確的。

順序圖

類圖和對象圖是靜態模型的視圖。交互圖是動態的。他們描述了對象間的交互作用。

順序圖將交互關係表示為一個二維圖。縱向是時間軸,時間沿豎線向下延伸。橫向軸代表了在協作中各獨立對象的類元角色。類元角色用生命線表示。當對象存在時,角色用一條虛線表示,當對象的過程處於激活狀態時,生命線是一個雙道線。

消息用從一個對象的生命線到另一個對象生命線的箭頭表示。箭頭以時間順序在圖中從上到下排列。

 

ea畫順序圖中的異步消息_用例_07

協作圖

協作圖也是互動的圖表。他們像序列圖一樣也傳遞相同的信息,但他們不關心什麼時候消息被傳遞,只關心對象的角色。在序列圖中,對象的角色放在上面而消息則是連接線。

ea畫順序圖中的異步消息_ea畫順序圖中的異步消息_08

對象角色矩形上標有類或對象名(或者都有)。類名前面有個冒號(:)。

協作圖的每個消息都有一個序列號。頂層消息的數字是1。同一個等級的消息(也就是同一個調用中的消息)有同樣的數字前綴,再根據他們出現的順序增加一個後綴1,2等等。

狀態圖

對象擁有行為和狀態。對象的狀態是由對象當前的行動和條件決定的。狀態圖statechart diagram顯示出了對象可能的狀態以及由狀態改變而導致的轉移。
我們的模型例圖建立了一個銀行的在線登錄系統。登錄過程包括輸入合法的密碼和個人賬號,再提交給系統驗證信息。

登錄系統可以被劃分為四種不重疊的狀態:Getting SSN, Getting PIN, Validating, 以及 Rejecting。每個狀態都有一套完整的轉移transitions來決定狀態的順序。

ea畫順序圖中的異步消息_ea畫順序圖中的異步消息_09

狀態是用圓角矩形來表示的。轉移則是使用帶箭頭的連線表示。觸發轉移的事件或者條件寫在箭頭的旁邊。我們的圖上有兩個自轉移。一個是在Getting SSN,另一個則在上Getting PIN。

初始狀態(黑色圓圈)是開始動作的虛擬開始。結束狀態也是動作的虛擬結束。

事件或條件觸發動作時用(/動作)表示。當進入Validating狀態時,對象並不等外部事件觸發轉移。取而代之,它產生一個動作。動作的結果決定了下一步的狀態。

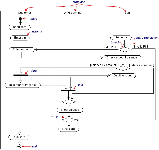
活動圖

活動圖activity diagram是一個很特別的流程圖。活動圖和狀態圖之間是有關係的。狀態圖把焦點集中在過程中的對象身上,而活動圖則集中在一個單獨過程動作流程。活動圖告訴了我們活動之間的依賴關係。

對我們的例子來説,我們使用如下的過程。

“通過ATM來取錢。”

這個活動有三個類Customer, ATM和 Bank。整個過程從黑色圓圈開始到黑白的同心圓結束。活動用圓角矩形表示。

ea畫順序圖中的異步消息_ea畫順序圖中的異步消息_10

活動圖可以被分解成許多對象泳道swimlanes ,可以決定哪些對象負責那些活動。每個活動都有一個單獨的轉移transition連接這其他的活動。

轉移可能分支branch成兩個以上的互斥的轉移。保護表達式(在[]中)表示轉移是從一個分支中引出的。分支以及分支結束時的合併merge在圖中用菱形表示。

轉移也可以分解fork成兩個以上的並行活動。分解以及分解結束時的線程結合join在圖中用粗黑線表示

組件與配置圖

組件component是代碼模塊。組件圖是是類圖的物理實現。

配置圖Deployment diagrams則是顯示軟件及硬件的配置。

下面的配置圖説明了與房地產事務有關的軟件及硬件組件的關係。

ea畫順序圖中的異步消息_ea畫順序圖中的異步消息_11

物理上的硬件使用節點nodes表示。每個組件屬於一個節點。組件用左上角帶有兩個小矩形的矩形表示。