Stories

Detail Return Return

Python uiautomation獲取微信電腦版控件內容!聊天列表、聊天記錄全都可獲取 - Stories Detail

Python uiautomation

Python uiautomation 是一個用於自動化 GUI 測試和操作的庫,它可以模擬用户操作來執行各種任務。通過這個庫,可以使用Python腳本模擬人工點擊,人工操作界面。本文使用 Python uiautomation 進行微信電腦版的操作。

微信電腦版

以下是本次實驗的版本號。

image.png

你需要安裝 uiautomation

pip install uiautomation

然後使用 uiautomation 進行操作。

代碼

import time
import uiautomation as auto
import re
from plyer import notification

notification_history = {}  # 歷史消息

def check_wechat_messages():

    # 獲取微信窗口
    wechat_win = auto.WindowControl(Name="微信", ClassName="WeChatMainWndForPC")

    shoukuanWin = wechat_win.ListControl(Name="會話")
    bbb = shoukuanWin.GetChildren()

    for chatMsg in bbb:
        if "條新消息" in chatMsg.Name:

            # 計算消息條數
            match = re.match(r'([a-zA-Z0-9]+)(\d+)條新消息', chatMsg.Name)

            if match:
                nickname = match.group(1)
                message_count = int(match.group(2))

                printInfo = f"{nickname} 給你發送了 {message_count} 條消息"
                print(printInfo)
                print("------------")

                # 獲取消息列表控件
                xiaoxis = wechat_win.ListControl(Name="消息")
                
                # 獲取消息列表控件的子控件
                xiaoxi_children = xiaoxis.GetChildren()

                # 獲取最後一個子控件
                last_xiaoxi = xiaoxi_children[-1]

                # 打印最後一條消息的內容
                print(last_xiaoxi.Name)

                # 在指定時間內不重發
                last_notification_time = notification_history.get((nickname, message_count), 0)
                current_time = time.time()

                if current_time - last_notification_time > 15:

                    # 依次發送
                    notification_title = f"來自 {nickname} 的 {message_count} 條消息"
                    notification_message = f"{last_xiaoxi.Name}"

                    notification.notify(
                        title=notification_title,
                        message=notification_message,
                        app_name="WeChat"
                    )

                    # 更新日誌
                    notification_history[(nickname, message_count)] = current_time

if __name__ == "__main__":
    try:
        while True:
            check_wechat_messages()
            time.sleep(2)  #2秒檢測一次UI組件
    except KeyboardInterrupt:
        print("程序退出~")
    except Exception as e:
        print(f"程序執行出現了問題: {str(e)}")

代碼解析:

以上代碼使用 uiautomation 實時獲取微信聊天列表的消息狀態,一旦有消息發過來,就會獲取到發送人的微信暱稱以及發送的消息內容、消息個數。

每2秒獲取一次UI控件的內容,實測掛在後台對CPU和內存佔用並無明顯影響。

結合Python uiautomation的各種用法,可以做成自動回覆的功能。

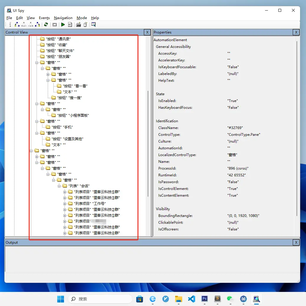
UISpy.exe

使用這款軟件,可以獲取到微信電腦版大部分控件的內容。

例如:微信聊天列表、羣名稱、好友微信暱稱、羣人數、微信號等。

image.png

還可以獲取到羣內的每一條聊天內容,獲取到你跟好友的聊天記錄。

image.png

只要 UISpy.exe 可獲取到的控件內容,那麼你用 Python就可以獲取到。

作者

TANKING

user avatar Leesz Avatar laoduan Avatar razyliang Avatar huajianketang Avatar zhulongxu Avatar shumile_5f6954c414184 Avatar daqianduan Avatar yixiyidong Avatar kitty-38 Avatar shimiandeshatanku Avatar aitaokedemugua Avatar java_3y Avatar
Favorites 36 users favorite the story!
Favorites

Add a new Comments

Some HTML is okay.