博客 / 詳情

返回

多環境配置最佳實踐:JVS開源框架環境變量輕鬆搞定開發、測試、生產隔離

環境變量是一個核心的配置管理,它可以將全局可用性、租户級隔離以及環境模式(開發、測試、正式) 管理結合在一起。
在JVS開源框架中,環境變量是全局的,整個系統體系都可以使用,環境變量同時具有租户屬性,不同租户下的環境變量數據是隔離的。而環境變量在低代碼輕應用中會分不同模式使用,對應模式中的應用只會選擇到配置的對應環境變量模式中的數據。
那麼低代碼應用中心的環境變量則區分開發模式、測試模式和正式模式管理,而管理後台只管理正式模式的環境變量,兩者是同一份數據。

典型應用場景

1、多環境配置管理
這是最基礎且核心的場景。例如,同一個應用在開發環境連接本地的測試數據庫,在正式環境則連接高可用的生產數據庫集羣。通過在邏輯引擎或應用配置中引用名為 database.url的環境變量,系統在部署時會自動切換至對應環境的正確值,實現“一次構建,處處運行”。
2、敏感信息處理
絕對不要將密碼、密鑰等敏感信息硬編碼在代碼或配置文件中。JVS的環境變量支持將這類信息以文本或文件形式存儲和管理。在邏輯引擎中通過公式(如 Context.appEnvProp(propKey))動態引用,從而保障核心數據安全。
3、邏輯引擎動態配置
在邏輯引擎中,諸如外部API的地址、第三方服務的密鑰、功能開關等可能會隨環境變化的配置,都非常適合用環境變量來定義。
4、多租户服務定製
當平台服務於多個不同租户(客户)時,每個租户可能使用不同的對象存儲服務、短信服務商或郵件服務器。通過為每個租户配置其獨有的環境變量,可以實現底層服務的無縫切換,為每個租户提供定製化而又相互隔離的服務體驗。

界面説明

首先用户具有相應權限即可看到菜單進入頁面,權限設置如下圖
圖片
應用中心的權限設置,如下圖
圖片
進入低代碼輕應用環境變量如下圖,點擊①應用中心-②設置中心-③環境變量
圖片
查看平台的環境變量,在快捷導航點擊管理後台,如下圖
圖片
點擊環境變量菜單即可查看用户正式模式下的環境變量數據,如下圖
圖片
點擊新增按鈕添加環境變量,如下圖
圖片
①:變量類型,有文本(字符串)、文件、鍵值對(對象)。
圖片

圖片

圖片
②:顯示的key值
③:保存的鍵值
④:説明備註
同時支持導入.env的配置文件
圖片
勾選數據還可以導出
圖片
邏輯引擎中可以使用配置的環境變量固化各個環境中的配置,用這種方式可避免部分配置從開發模式發佈到其他模式時配置項被覆蓋為開發模式的配置。

用法示例

首先進入平台管理-環境變量中,在開發模式中配置好引用的鍵、值。
開發模式和測試模式的鍵同一個地方引用的需要保持相同。
例如:
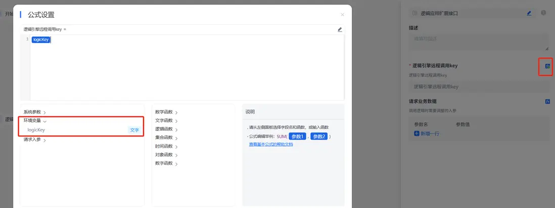
開發模式中一個應用的邏輯引擎中配置了需要調用其他應用邏輯,此時可以將調用的邏輯key配置為一個環境變量“logicKey”。然後在此處使用公式引用環境變量進行賦值。
圖片
將配置的key同樣配置到測試模式的環境變量中,並將值設置為測試模式中調用的邏輯的key。
將此應用發佈到測試模式後,即可看到此處同樣引用的“logicKey”但值使用的是環境變量中測試模式的對應key的值。
在線demo:https://frame.bctools.cn
開源地址:https://gitee.com/software-minister/jvs

user avatar
0 位用戶收藏了這個故事!

發佈 評論

Some HTML is okay.