动态

详情 返回 返回

phpstorm開發項目中5種常用的使用方法 - 动态 详情

前言:

有時因為各種原因重裝了系統,工具有時也重裝,但是又沒有把軟件的設置導出來。最開始的工具配置過了段時間給遺忘了,比如平時順手的關閉窗口快捷鍵,composer,git等的設置。 

方法總結:

  1. 修改快捷方式點擊”File”->”Settings”->”keyMap” 就可以看到那些快鍵鍵的各種分類,比如我常喜歡用”ctrl+w”關閉正在打開的窗口,所以就選擇”windows”分類下的Editor Tabs的”close”,郵件remove掉原來的,然後add手動添加一個即可。

圖片

 2. 修改代碼註釋模板點擊 ”File”-> “setting”->”File and code Templates” -> ”Includes” -> “PHP Function Doc Comment”,右邊添加如下:

/**
 * @Notes: 文件描述
 * @Author: ZERO開發
 * @Time: ${DATE} ${TIME}
 * @Interface ${NAME}
${PARAM_DOC}
#if (${TYPE_HINT} != "void") * @return ${TYPE_HINT}
#end
${THROWS_DOC}
* @Return mixed

圖片

圖片

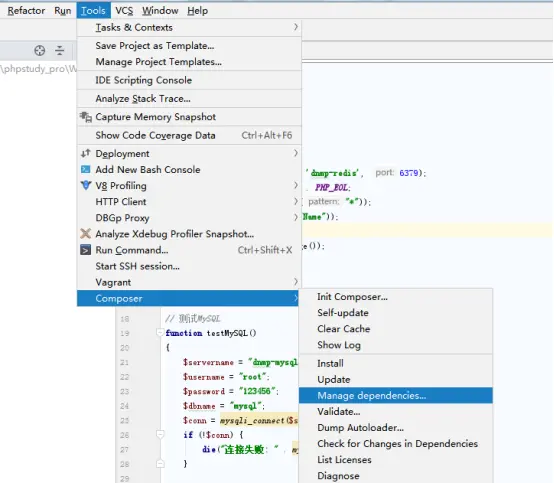
 3. 添加composer3.1. 點擊“Tools”->“composer”->“Manage dependencies”,點擊“composer.phar”選擇本地安裝過的composer,然後選擇一個安裝的PHP版本。
 
圖片

圖片

圖片

 4. 使用版本控制導入項目,比如git。4.1. 點擊 “VCS’ -> “Checkout from version Control” -> “Git”,然後填寫克隆的倉庫地址已經本地保存的項目名目錄。
 
圖片

圖片

圖片

4.2. 第一次克隆可能需要輸入用户名和密碼,如果第一次輸入錯誤,後面克隆時不提示重新輸入,則可能是電腦對第一次輸入的值進行了本地憑證保存。需要在winows憑證中修改賬户密碼,操作如下。

4.3.  打開“控制面板”-> “用户賬號和家庭安全”。

圖片

4.4. 進入後,找到“windows憑證”點擊管理進入。

圖片

4.5. 找到對應的地址,點擊“編輯”或“刪除”該記錄,就可以重新克隆拉取直到成功。

圖片

圖片

  1. 版本控制分支的“切換”,“創建”,“合併”。5.1. 切換,找到IDE的右下角,如果是Git,默認是顯示Git master,點擊該文字就可以打開倉庫的所有分支,點擊其中一個,“Checkout  As”就可以切換了。如果本地沒有該分支則會創建一個。

圖片

 5.2. 創建。如果需要在某個分支上再開一個分支,則切換成功後,點擊 ”New Bransh”命名一下就在本地新建了分支,本地並切換到該新建的分支下。

圖片

然後 ”ctrl+shift+k”打開推送窗口,將本地新建的分支推送到遠程, 然後查看Remote Branches就會多了一個分支。

圖片

圖片

5.3. 合併。合併主要就是本地當前的分支與遠程其中一個分支進行合併,所以只需要切換至本地開發的分支,然後點擊“Remote Branches”下需要進行合併的分支,選擇“Merge into Current”即可。

圖片

 5.4. 刪除分支,在當前分支下點擊其他的分支,選擇“Delete”即可,本地分支也一樣操作。

圖片

user avatar haoqidewukong 头像 chongdianqishi 头像 longlong688 头像 Dream-new 头像 xiaoxxuejishu 头像 solvep 头像 dunizb 头像 febobo 头像 guixiangyyds 头像 wmbuke 头像 DingyLand 头像 romanticcrystal 头像
点赞 62 用户, 点赞了这篇动态!
点赞

Add a new 评论

Some HTML is okay.