博客 / 詳情

返回

Next-DBM 數據庫堡壘機 LDAP數據同步

官網 https://doc.aiputing.com/dbm

企業輕量級數據庫審計版本管理系統 Next-DBM 支持數據庫連接日誌審計,代理權限統一管理。 數據庫堡壘機, 支持數據版本管理。支持數據庫腳本自動構建部署實施。 支持WEB操作數據庫基本管理功能。

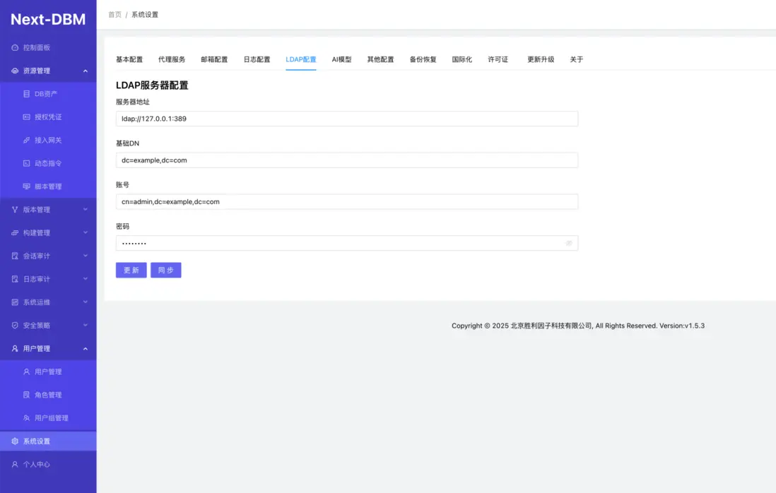
LDAP數據同步

系統設置LDAP配置輸入正確的LDAP信息點擊更新後再同步

同步前用户組只有兩個組

用户也只有兩個

同步成功後自動將LDAP中的機構和用户一併同步完成。

user avatar
0 位用戶收藏了這個故事!

發佈 評論

Some HTML is okay.