博客 / 詳情

返回

6月更新速遞 | 1S 絲滑無感登錄企業知識庫

6月,HelpLook更新了一系列新功能,從知識庫無感登錄到管理,讓你更快速直達知識庫。
 

圖片

 

優化知識庫管理

sso單點登錄對接支持無感登錄

現將幫助中心/知識庫嵌入系統中,無縫對接至企業自有SSO登錄系統,跳過登錄流程。只需簡單配置,即可自動登錄HelpLook後台。
 

圖片

(此步驟將直接省略跳過)
 
具體配置請參考幫助中心説明文檔:【SSO單點登錄API】。
 

支持同步釘釘企業組織架構

HelpLook現已入駐釘釘第三方應用市場,方便您隨時添加使用。在釘釘應用中心搜索“HelpLook”,即可找到並添加應用,輕鬆擁有一個便捷的企業知識庫入口。
 
📲 手機端添加應用流程(PC端相同):
 

圖片

 
*該功能僅企業版可用
 
如果你還未在釘釘【應用中心】安裝過HelpLook應用,可按以下步驟操作:
 

  1. 同步企業架構
    ① 安裝HelpLook
    在釘釘【應用中心】搜索HelpLook,然後點擊“免費開通”。
     
    ② 同步企業架構
    在HelpLook後台的【團隊管理】裏點擊“同步企業架構”。
     

圖片

 
如果你已經在釘釘【應用中心】安裝過HelpLook應用,可按以下步驟操作:
 
① 點擊釘釘左下角的更多 → 管理後台。
 

圖片

 
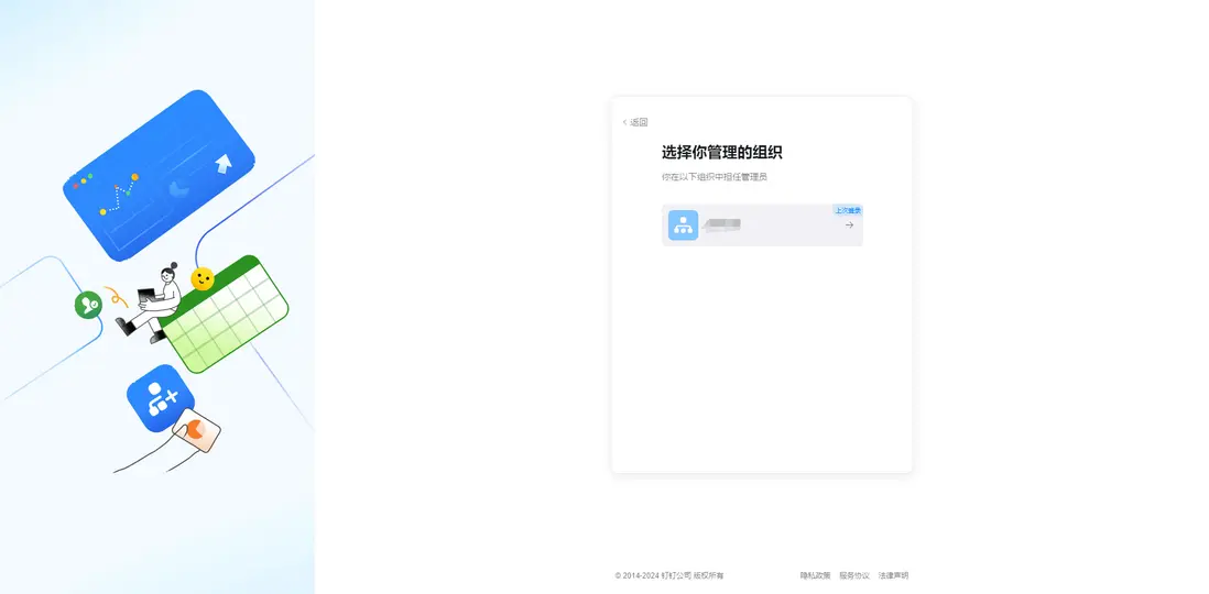
② 選擇需要進行授權的組織。
 

圖片

 
③ 進入到釘釘管理後台後,點擊頂部的【通訊錄】。
 

圖片

 
④ 點擊左側菜單欄的工作台 → 應用管理,搜索HelpLook。
 

圖片

 
⑤ 進入到應用詳情頁面後,找到應用權限,點擊【更新權限】/【查看】即可成功同步組織架構。
 

圖片

 

知識庫支持上傳本地docx、xlsx、pdf文件

HelpLook已支持上傳docx、xlsx、pdf文件,無論是文檔、表格還是報告,都能輕鬆歸檔,統一管理,讓信息檢索更加高效便捷。
 
*免費支持3MB以內文件上傳,如需支持更大文件請在後台開通流量包功能
 

圖片

 

圖片

 
上傳PDF文件後效果如下:
 

圖片

(後台)
 

圖片

(訪客端)
 
常見問題:

  1. AI會自動訓練文件嗎?
    文件和文章一樣,只要是發佈狀態的都會自動傳給AI訓練。
     
  2. 文件可以配置訪問權限給不同的人員查看嗎?
    可以的,文件和文章一樣,可以配置訪問權限。
     

    微信掃碼,登錄註冊一“碼”搞定

    只需用微信輕輕一掃,就能登錄/註冊HelpLook,讓註冊登錄更快捷。
     

圖片
          
圖片

 
還有什麼新功能是你期待的,歡迎大家留言。訪問HelpLook幫助中或者掃描下方二維碼可以快速與我們的客服團隊聯繫。

不妨使用邀請🐎【LookLook111】,點此馬上免費體驗HelpLook。
 

圖片

user avatar
0 位用戶收藏了這個故事!

發佈 評論

Some HTML is okay.