在自動駕駛技術飛速發展的今天,一個強大而靈活的場景仿真工具對於算法驗證和系統測試至關重要。esmini環境模擬器正是這樣一個專為OpenSCENARIO數據格式設計的開源工具,它能夠幫助開發者快速構建和測試複雜的交通仿真場景。

esmini仿真工具源自瑞典的"Simulation Scenarios"研究項目,經過多年發展已成為一個跨平台、高集成度的專業仿真環境。無論您是汽車製造商開發自動駕駛算法,還是交通規劃者設計測試場景,esmini都能提供強大的支持。

Eslint 超簡單入門教程_開發者

一、esmini核心架構解析

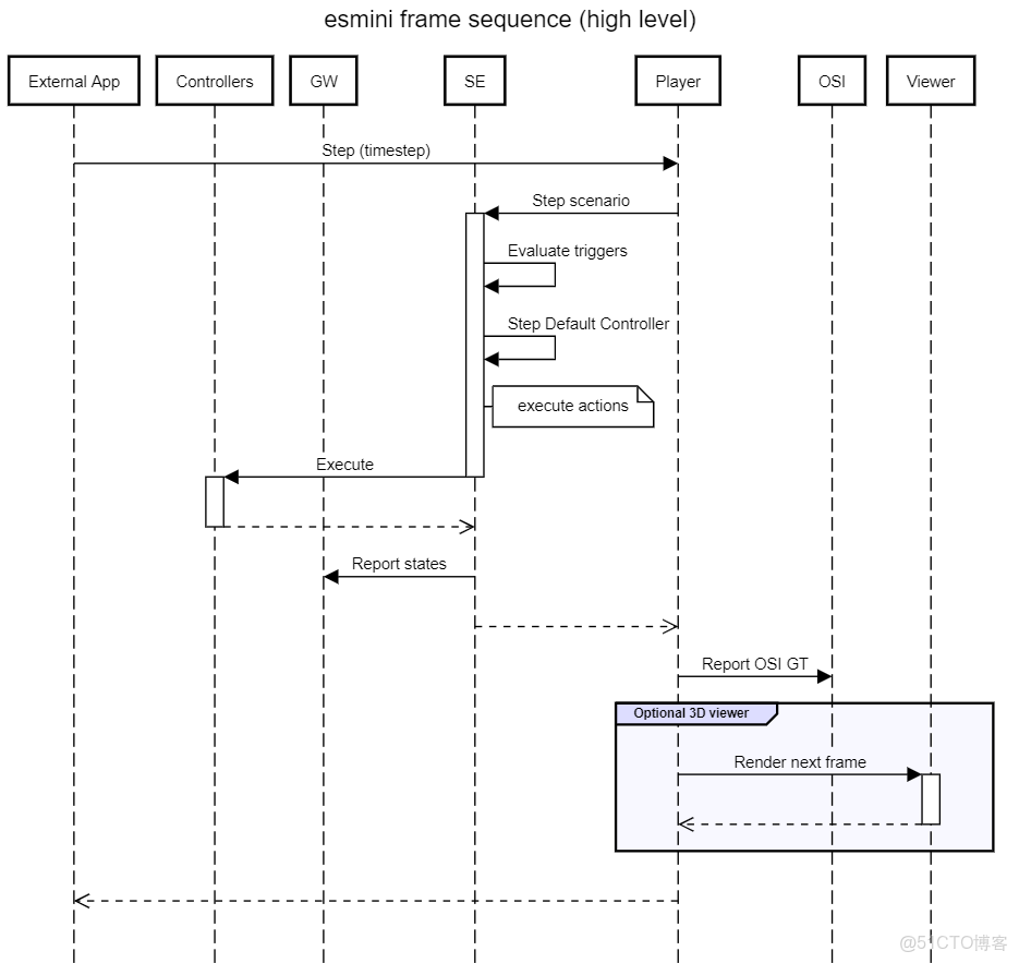
esmini環境模擬器的核心由兩大關鍵庫構成。RoadManager庫專門處理OpenDRIVE格式的道路網絡數據,為虛擬世界提供精確的道路基礎設施支持。ScenarioEngine庫則承擔着核心的場景渲染和API交互任務,通過集成RoadManager,讓開發者能夠直接控制基於OpenSCENARIO描述的交通場景。

這套架構設計巧妙地將道路管理與場景執行分離,既保證了系統的穩定性,又提供了足夠的靈活性。通過這種模塊化設計,esmini能夠適應從簡單場景播放到複雜交互仿真的各種需求。

二、一鍵配置環境搭建步驟

esmini支持Windows、Mac和Linux三大主流平台,環境配置異常簡單。項目採用CMake構建系統,只需幾個命令就能完成編譯和安裝。

首先克隆項目倉庫:

git clone https://gitcode.com/gh_mirrors/es/esmini

然後使用CMake進行構建:

cd esmini
mkdir build && cd build
cmake ..
make -j4

這種簡化的構建流程大大降低了使用門檻,即使是初學者也能快速上手。

三、高效測試方法與實踐技巧

esmini提供了豐富的應用示例和測試工具,覆蓋了自動駕駛測試的各個方面。從基本的場景播放到高級的數據可視化,都能找到相應的解決方案。

主要應用組件包括

  • esmini-dyn:動態場景播放器
  • odrplot:道路數據可視化工具
  • osireceiver:OSI數據接收器

這些工具的組合使用,能夠構建出完整的自動駕駛測試驗證流程。您可以通過簡單的命令行參數調用不同的功能模塊,實現複雜的仿真需求。

四、多平台兼容工具使用指南

esmini的跨平台特性是其重要優勢之一。在Windows系統上,您可以直接運行預編譯的可執行文件;在Linux和Mac系統上,通過源碼編譯獲得最佳性能。

項目還提供了Unity支持和Python綁定,極大擴展了其在遊戲引擎和腳本語言中的應用潛力。這意味着您可以將esmini集成到現有的開發環境中,無需重新構建整個仿真系統。

五、交通場景構建方法詳解

使用esmini構建交通場景主要涉及兩個關鍵文件格式:OpenDRIVE用於描述道路網絡,OpenSCENARIO用於定義交通場景和車輛行為。

場景構建流程

  1. 使用OpenDRIVE定義道路幾何和拓撲
  2. 通過OpenSCENARIO描述交通參與者的行為
  3. 利用esmini進行場景驗證和調試

這種基於標準格式的場景構建方法,確保了場景的可移植性和重用性。

Eslint 超簡單入門教程_git_02

六、實際應用案例分析

esmini在多個領域都有成功的應用案例。在自動駕駛系統測試中,它可以模擬各種複雜的交通場景,包括緊急制動、車道變換、交叉路口等典型情況。

典型應用場景

  • 自動駕駛算法功能驗證
  • 交通流模型行為研究
  • 智能交通系統仿真測試
  • 教育培訓演示工具

通過這些實際應用,esmini證明了其在自動駕駛仿真領域的專業性和實用性。

七、進階功能與擴展開發

對於有特殊需求的開發者,esmini提供了豐富的擴展接口和二次開發支持。您可以通過內部API獲取仿真狀態數據,也可以通過OSI接口實現與外部系統的數據交換。

項目還支持自定義控制器開發,允許您實現特定的車輛控制邏輯。這種開放的設計理念,使得esmini能夠適應不斷變化的仿真需求。

結語

esmini環境模擬器以其簡潔的設計、強大的功能和良好的擴展性,成為了自動駕駛仿真領域的重要工具。無論您是初學者還是資深開發者,都能從中獲得滿意的仿真體驗。

通過本文的介紹,相信您已經對esmini有了全面的瞭解。現在就開始使用這個強大的工具,開啓您的自動駕駛仿真之旅吧!