博客 / 詳情

返回

騰訊位置服務Flutter業務實踐——地圖SDK Flutter插件實現(一)

前言

Flutter 作為目前通用的業界跨平台解決方案,開闢了一套全新的設計理念,通過自研的 UI 框架,支持高效構建多端平台上的應用,同時保持着原生應用一樣的高性能。在Flutter項目開發過程中,對插件的開發和複用能夠提高開發效率,降低工程的耦合度。Flutter開發者可以引入對應插件就可以為項目快速集成相關能力,從而專注於具體業務功能的實現。而在Flutter項目開發過程中面對通用業務邏輯拆分、或者需要對原生能力封裝等場景時,開發者需要開發新的組件。

為減少開發者同時開發Android和iOS應用的成本,提升開發效率,降低集成地圖SDK的門檻,騰訊位置服務團隊也計劃於業務實踐中基於原生地圖SDK能力封裝一套地圖Flutter插件,支持Flutter開發者跨平台調用地圖SDK接口。筆者在2019年實習期間,曾基於當時的最新版本4.2.4的Android地圖SDK,將地圖SDK中一些常用的基礎的地圖操作功能封裝,構建了一套Android端的地圖SDK Flutter插件。

現如今,地圖SDK已經迭代到了4.4.0版本,筆者也將地圖Flutter插件進行了一次相關版本升級。本篇文章將介紹地圖Flutter插件項目的構建、地圖實例的加載以及demo示例呈現。對於地圖基礎操作的功能封裝細節將在後續文章中進行詳細講解説明。

地圖Flutter插件項目的構建

地圖Flutter插件項目結構

地圖Flutter插件項目構架的整體結構如下圖所示:

structure.png

android/ios目錄:原生代碼。對應為Android/iOS Flutter插件目錄。
lib目錄:Dart 代碼。Flutter開發者將會使用這裏的Flutter插件實現的接口。
example目錄:地圖SDK的demo程序。用於驗證Flutter插件的可用性的使用示例。

地圖Flutter插件依賴配置項

Android端的Flutter插件配置項與官網關於Android地圖SDK的配置説明類似,需要配置android目錄下的兩個文件:build.gradle、AndroidManifest.xml。
其中Android端的Flutter插件的包名為com.tencent.tencentmap,AndroidManifest.xml文件配置如下:

<manifest xmlns:android="http://schemas.android.com/apk/res/android"
  package="com.tencent.tencentmap">
    <!-- 騰訊地圖 sdk 要求的權限(開始) -->
    <!-- 訪問網絡獲取地圖服務 -->
    <uses-permission android:name="android.permission.INTERNET" />
    <!-- 檢查網絡可用性 -->
    <uses-permission android:name="android.permission.ACCESS_NETWORK_STATE" />
    <!-- 訪問WiFi狀態 -->
    <uses-permission android:name="android.permission.ACCESS_WIFI_STATE" />
    <!-- 需要外部存儲寫權限用於保存地圖緩存 -->
    <uses-permission android:name="android.permission.WRITE_EXTERNAL_STORAGE" />
    <!-- 獲取 device id 辨別設備 -->
    <uses-permission android:name="android.permission.READ_PHONE_STATE" />
    <!-- 獲取日誌讀取權限,幫助我們提高地圖 sdk 穩定性 -->
    <uses-permission android:name="android.permission.READ_LOGS" />
    <!-- 騰訊地圖 sdk 要求的權限(結束) -->


    <!-- 騰訊定位 sdk 要求的權限  (開始) -->
    <!-- 通過GPS得到精確位置 -->
    <uses-permission android:name="android.permission.ACCESS_FINE_LOCATION" />
    <!-- 通過網絡得到粗略位置 -->
    <uses-permission android:name="android.permission.ACCESS_COARSE_LOCATION" />
    <!-- 訪問網絡. 某些位置信息需要從網絡服務器獲取 -->
    <uses-permission android:name="android.permission.INTERNET" />
    <!-- 訪問WiFi狀態. 需要WiFi信息用於網絡定位 -->
    <uses-permission android:name="android.permission.ACCESS_WIFI_STATE" />
    <!-- 修改WiFi狀態. 發起WiFi掃描, 需要WiFi信息用於網絡定位 -->
    <uses-permission android:name="android.permission.CHANGE_WIFI_STATE" />
    <!-- 訪問網絡狀態, 檢測網絡的可用性. 需要網絡運營商相關信息用於網絡定位 -->
    <uses-permission android:name="android.permission.ACCESS_NETWORK_STATE" />
    <!-- 訪問網絡的變化, 需要某些信息用於網絡定位 -->
    <uses-permission android:name="android.permission.CHANGE_NETWORK_STATE" />
    <!-- 訪問手機當前狀態, 需要device id用於網絡定位 -->
    <uses-permission android:name="android.permission.READ_PHONE_STATE" />

    <!-- 騰訊定位 sdk 要求的權限 (結束) -->
    <application>

        <!-- 如果您key確認無誤,卻依然授權沒有通過,請檢查您的key的白名單配置 -->
        <meta-data
            android:name="TencentMapSDK"
            android:value="Your key"/>
    </application>
</manifest>

本文使用的Android端地圖SDK版本為4.4.0。同時,本文Flutter插件的實現語言是基於Kotlin實現。build.gradle的依賴配置項如下:

dependencies {
    implementation 'com.android.support:appcompat-v7:27.1.1'
    implementation 'com.tencent.map:tencent-map-vector-sdk:4.4.0'
    implementation "org.jetbrains.kotlin:kotlin-stdlib-jdk7:$kotlin_version"
    compile "org.jetbrains.kotlin:kotlin-script-runtime:1.2.71"
}

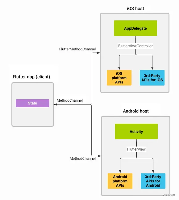
地圖Flutter插件加載地圖實例

Flutter插件在上層UI Dart端與底層Native SDK端之間起到了一層橋接的作用。
Flutter端與Native端之間通信的流程如下圖所示:

structure1.png

Flutter 跟Native代碼可以通過 MethodChannel 進行通信。客户端通過 MethodChannel 將方法調用和參數發生給服務端,服務端也通過 MethodChannel 接收相關的數據。
因此,在Flutter插件開發中,MethodChannel與EventChannel是兩個不可避免用到的類。
用比較通俗的語言來解釋這兩個類的功能:

MethodChannel的作用是傳遞方法調用,例如在flutter端調用native端的方法或native端調用flutter端的方法。MethodChannel主要用於方法調用。

EventChannel的作用是發送消息,當native層想通知flutter層一些消息的時候,native層發送消息,Flutter接收消息。EventChannel通常用於數據流通信。

後續文章將詳細講解MethodChannel與EventChannel在地圖SDK插件中的使用。
言歸正傳,本文重點要講解使用PlatformView對地圖實例進行加載的流程。
PlatformView的使用方式是與MethodChannel的使用方式類似的,具體的加載地圖實例流程如下:

(1)Native端創建TencentMapView

TencentMapView繼承自PlatformView。
PlatformView為Flutter 1.0版本中的通用組件,區分為Android和iOS。在Android平台上叫做 AndroidView組件,在iOS平台,叫UIKitView組件。
因此利用PlatformView構建加載Native SDK中的地圖實例並在PlatformView中維護地圖實例的生命週期。
TencentMapView中也加入了MethodChannel與EventChannel的註冊邏輯,主要用於地圖的接口進行雙端交互,對於這兩部分的説明將在後續文章中進行詳細介紹。
Android端的TencentMapView實現如下:

class TencentMapView(context: Context, private val id: Int, private val activityState: AtomicInteger, tencentMapOptions: TencentMapOptions) : PlatformView, Application.ActivityLifecycleCallbacks{

    // 加載構建地圖實例
    private val mapView = MapView(context, tencentMapOptions)
    private val registrarActivityHashCode: Int = TencentmapPlugin.registrar.activity().hashCode()
    
    // 維護地圖實例生命週期
    fun setup(){
        when(activityState.get()){
            STOPPED -> {
                mapView.onStop()
            }
            RESUMED -> {
                mapView.onResume()
            }
            CREATED -> {
                mapView.onStart()
            }
            DESTROYED -> {
                mapView.onDestroy()
            }
        }

        // flutter端調用地圖native SDK相關功能的MethodChannel
        val mapChannel = MethodChannel(registrar.messenger(), "$mapChannelName$id")
        mapChannel.setMethodCallHandler { methodCall, result ->
            MAP_METHOD_HANDLER[methodCall.method]
                    ?.with(mapView.map)
                    ?.onMethodCall(methodCall, result) ?: result.notImplemented()
        }
        
        // native SDK通知flutter層相關消息的EventChannel
        val mapEventChannel = EventChannel(registrar.messenger(), "$mapChannelName$id")

    }
}

(2)在插件Native層的入口文件TencentmapPlugin.kt中註冊剛寫好的TencentMapView實例tencentMapView:

@JvmStatic
    fun registerWith(registrar: PluginRegistry.Registrar){
    //將TencentMapView實例註冊到插件中
    registrar.platformViewRegistry().registerViewFactory("com.tencentmap/map", tencentMapView)
    }

(3)在Flutter端的dart代碼使用AndroidView,將AndroidView嵌入到TencentMapView中:

class TencentMapView extends StatelessWidget{
  const TencentMapView({
    this.onTencentMapViewCreated,
});
  final MapCreatedCallback onTencentMapViewCreated;
  @override
  Widget build(BuildContext context) {
    if (defaultTargetPlatform == TargetPlatform.android) {
      return AndroidView(
          viewType: 'com.tencentmap/map',
          onPlatformViewCreated: _onViewCreated,
          creationParams: {

          },
          creationParamsCodec: const StandardMessageCodec(),
      );
    }
  }
}

這裏要注意的一點是,在Android端和Flutter端註冊的viewType中的字符串值必須保持一致,用於唯一標識。在本文中的標識字符串為'com.tencentmap/map',將Flutter端的AndroidView與Native端的TencentMapView建立了關聯。

Flutter插件對應Demo示例呈現

Demo示例

demo UI採用了Flutter自支持的Material Design風格的一套UI組件。
Flutter demo調用地圖SDK展示地圖實例的界面如圖所示:

Screenshot_20210324_164152_com.tencent.tencentmap_example.jpg

demo中還實現了地圖基礎操作的相關功能性接口,例如相關覆蓋物的繪製等,示例如下圖所示:

Screenshot_20210324_164210_com.tencent.tencentmap_example.jpg

Screenshot_20210324_164237_com.tencent.tencentmap_example.jpg

版本升級過程中遇到的小坑

在實際版本升級過程中,原有項目的demo運行起來是白屏,控制枱打印出如下信息:

[VERBOSE-2:ui_dart_state.cc(157)] Unhandled Exception: ServicesBinding.defaultBinaryMessenger was accessed before the binding was initialized.
If you're running an application and need to access the binary messenger before `runApp()` has been called (for example, during plugin initialization), then you need to explicitly call the `WidgetsFlutterBinding.ensureInitialized()` first.
If you're running a test, you can call the `TestWidgetsFlutterBinding.ensureInitialized()` as the first line in your test's `main()` method to initialize the binding.
#0      defaultBinaryMessenger.<anonymous closure> (package:flutter/src/services/binary_messenger.dart:76:7)
#1      defaultBinaryMessenger (package:flutter/src/services/binary_messenger.dart:89:4)
#2      MethodChannel.binaryMessenger (package:flutter/src/services/platform_channel.dart:140:62)
#3      MethodChannel.invokeMethod (package:flutter/src/services/platform_channel.dart:314:35)
#4      MethodChannel.invokeMapMethod (package:flutter/src/services/platfo<…>

根據控制枱的輸出信息,經過查閲相關資料後找到了原因:該問題由Flutter版本升級導致的重大更改引起的:https://groups.google.com/g/f...
具體解決方法為:在main.dart文件中的main方法中,需要在runApp()前顯式調用如下代碼:

WidgetsFlutterBinding.ensureInitialized();

總結

本文主要介紹了騰訊地圖SDK Flutter插件項目的構建、地圖實例加載、demo呈現,對地圖基礎功能性接口的封裝細節,將會在後續文章持續講解。

user avatar
0 位用戶收藏了這個故事!

發佈 評論

Some HTML is okay.