大家好,我是 Java陳序員。
之前,給大家介紹過一款基於實體連接圖的數據庫設計工具。
可視化!一款基於實體連接圖的數據庫設計工具!
今天,給大家介紹一個同款的在線數據庫實體關係繪圖工具。
關注微信公眾號:【Java陳序員】,獲取開源項目分享、AI副業分享、超200本經典計算機電子書籍等。
項目介紹
drawDB —— 一個開源免費的在線數據庫圖表編輯器,通過鼠標拖拽可視化設計數據庫,並支持直接導出 SQL 腳本,是開發必備的一款高效工具。

功能特色:
- 支持多種數據庫類型: MySQL、PostgreSQL、SQLite、MariaDB、SQL Server、Oracle 等
- 數據庫操作:提供了創建、導入、導出、保存、刪除數據庫圖等功能
- 編輯功能:支持撤銷、重做、複製、粘貼、刪除等常見編輯操作
- 視圖設置:可以調整視圖,如顯示網格、顯示關係、調整主題、縮放等
- 自定義模板:允許用户保存和使用自定義模板
功能體驗
1、在開始使用 drawDB 時,需要先選擇數據庫類型,目前支持多種數據庫

2、選擇好數據庫後,就可以開始設計表,點擊添加表

3、選擇左側的表信息,編輯修改表名、註釋等信息

4、點擊添加索引、添加字段開始編輯表字段信息

5、依葫蘆畫瓢,依次設計表結構信息
6、當設計好表結構後,可以添加關聯關係,連接對應表字段信息

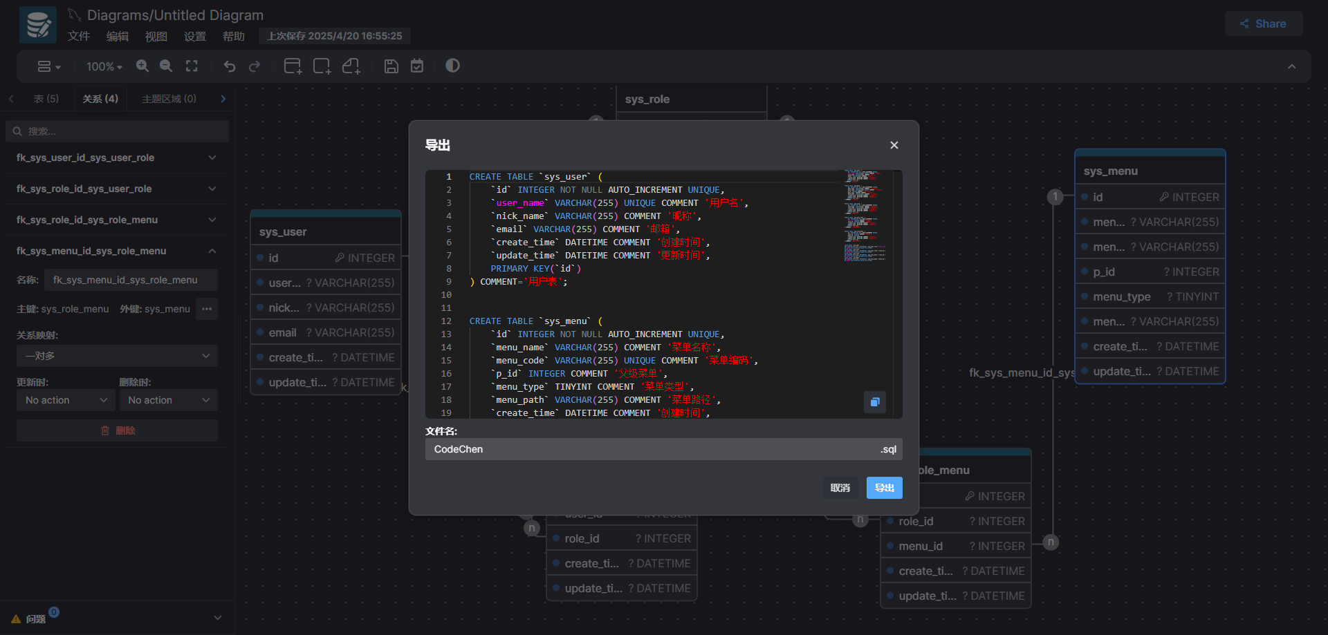
7、當整個數據庫的表信息都設計好後,可以導出 SQL 腳本進行初始化

除了支持導出為 SQL 源代碼外,還支持導出為圖片、Markdown 等格式。
8、反向工程:也支持導入已有的 DDL 腳本快速生成可視圖

9、進行分享:工具支持生成分享鏈接,方便團隊協作

10、drawDB 還提供了內置模板、代辦事項等功能

快速上手
本地開發
依賴 Node.js 環境。
## 1、克隆代碼
git clone https://github.com/drawdb-io/drawdb
## 2、進入項目目錄
cd drawdb
## 3、安裝依賴
npm install
## 4、啓動項目
npm run dev
## 5、瀏覽器訪問
http://localhost:5173
構建項目
- 命令構建
## 在項目目錄下執行如下命令,打成 dist 包
npm run build
- Docker 構建
## 打包鏡像
docker build -t drawdb .
## 運行容器
docker run -p 3000:80 drawdb
drawDB 提供了在線設計數據庫表的能力,開箱即用,是開發必備的一款效率工具,快去體驗試試吧~
項目地址:https://github.com/drawdb-io/drawdb
最後
推薦的開源項目已經收錄到 GitHub 項目,歡迎 Star:
https://github.com/chenyl8848/great-open-source-project
或者訪問網站,進行在線瀏覽:
https://chencoding.top:8090/#/

我創建了一個開源項目交流羣,方便大家在羣裏交流、討論開源項目。
但是任何人在羣裏打任何廣告,都會被 T 掉。
如果你對這個交流羣感興趣或者在使用開源項目中遇到問題,可以通過如下方式進羣:
關注微信公眾號:【Java陳序員】,回覆【開源項目交流羣】進羣,或者通過公眾號下方的菜單添加個人微信,並備註【開源項目交流羣】,通過後拉你進羣。
大家的點贊、收藏和評論都是對作者的支持,如文章對你有幫助還請點贊轉發支持下,謝謝!